Using the JavaScript Node
The Javascript node allows you to write and execute JavaScript code within a workflow via the run function.
NOTE
These code blocks will serve as a starting point for your workflow scripts. View the full Workflow SDK to customize your scripts to achieve the intended results.
Input
The data made available to the node is dependant on the workflow type and is passed as the input parameter and can either be:
NodeInput (Convert)
export type NodeInput = {
data?: Bytes; // An array of bytes represented in decimal notation.
extra?: Record<string, any>;
};NodeInputHTTP (Passive/Active)
export type NodeInputHTTP = {
request?: Request; // An object representation of an HTTP request.
response?: Response; // An object representation of an HTTP response.
extra?: Record<string, any>;
};The JavaScript node can receive additional input via extra?: Record<string, any>; from either the output of an upstream node or static input of type:
StringIntegerFloatBooleanBytesMapArray
TIP
View the Additional Input section for examples.
SDK
The Workflow SDK is made available to the node via the sdk parameter, which provides a variety of methods to convert data, interact with proxied traffic, and carry out actions within Caido.
/**
* @param {NodeInput} input
* @param {SDK} sdk
* @returns {MaybePromise<NodeResult | Data>}
*/
export function run({ data, extra }, sdk) {}/**
* @param {NodeInputHTTP} input
* @param {SDK} sdk
* @returns {MaybePromise<NodeResult | Data | undefined>}
*/
export async function run({ request, response, extra }, sdk) {}Logging to the Console
To log messages to the backend logs, access the various level methods via the sdk.console object.
export async function run({ request, response, extra }, sdk) {
sdk.console.debug('Debug message.');
sdk.console.error('Error message.');
sdk.console.log('Log message.');
sdk.console.warn('Warning message.')
}NOTE
To include DEBUG level messages in the backend logs, ensure to enable debug mode.

Testing/Debugging JavaScript Node Workflows
To test the execution and debug your JavaScript node scripts before using workflows against targets, provide mock requests and responses in the editors, and click on the Run button.
Mock Examples
POST /api/user HTTP/1.1
Host: example.com
Content-Type: application/json
Content-Length: 54
{"username":"admin","password":"secret","role":"user"}HTTP/1.1 200 OK
Content-Type: application/json
Content-Length: 71
{"status":"success","userId":123,"message":"User created successfully"}TIP
Monitor the logs when debugging.

Conversion
To output byte data as a string, use the .asString() method.
Convert Bytes to a String
export function run({ data, extra }, sdk) {
let parsed = sdk.asString(data);
sdk.console.log(parsed);
return parsed;
}Requests & Responses
The request and response object types provide a variety of methods for handling proxied traffic.
Obtaining Request Data
export async function run({ request, response, extra }, sdk) {
if (request) {
sdk.console.log(`${request.getId()}`);
sdk.console.log(`${request.getCreatedAt()}`);
sdk.console.log(`${request.getUrl()}`);
sdk.console.log(`${request.getTls()}`);
sdk.console.log(`${request.getPort()}`);
sdk.console.log(`${request.getMethod()}`);
sdk.console.log(`${request.getHost()}`);
sdk.console.log(`${request.getPath()}`);
sdk.console.log(`${request.getQuery()}`);
sdk.console.log(`${request.getHeader('User-Agent')}`);
sdk.console.log(`${request.getBody().toText()}`);
}
}export async function run({ request, response, extra }, sdk) {
if (request) {
let headers = request.getHeaders();
sdk.console.log(JSON.stringify(headers, null, 2));
return JSON.stringify(headers, null, 2);
}
}export async function run({ request, response, extra }, sdk) {
if (request) {
sdk.console.log(`${request.getRaw().toBytes()}`);
sdk.console.log(`${request.getRaw().toText()}`);
}
}export async function run({ request, response, extra }, sdk) {
const page = await sdk.requests
.query()
.filter('req.host.eq:"example.com"')
.first(10) // Or .last()
.execute();
sdk.console.log(`Found ${page.items.length} matching requests:`);
page.items.forEach(item => {
if (item.request) {
sdk.console.log(`${item.request.getRaw().toBytes()}`);
sdk.console.log(`${item.request.getRaw().toText()}`);
}
});
}Obtaining Response Data
export async function run({ request, response, extra }, sdk) {
if (response) {
sdk.console.log(`${response.getId()}`);
sdk.console.log(`${response.getCreatedAt()}`);
sdk.console.log(`${response.getRoundtripTime()}`);
sdk.console.log(`${response.getCode()}`);
sdk.console.log(`${response.getHeader('Content-Type')}`);
sdk.console.log(`${response.getBody().toText()}`);
}
}export async function run({ request, response, extra }, sdk) {
if (response) {
let headers = response.getHeaders();
sdk.console.log(JSON.stringify(headers, null, 2));
return JSON.stringify(headers, null, 2);
}
}export async function run({ request, response, extra }, sdk) {
if (response) {
sdk.console.log(`${response.getRaw().toBytes()}`);
sdk.console.log(`${response.getRaw().toText()}`);
}
}export async function run({ request, response, extra }, sdk) {
const page = await sdk.requests
.query()
.filter('req.host.eq:"example.com"')
.first(10) // Or .last()
.execute();
sdk.console.log(`Found ${page.items.length} matching responses:`);
page.items.forEach(item => {
if (item.response) {
sdk.console.log(`${item.response.getRaw().toBytes()}`);
sdk.console.log(`${item.response.getRaw().toText()}`);
}
});
}Obtaining Request and Response Pair Data
export async function run({ request, response, extra }, sdk) {
if (request) {
let requestId = request.getId();
let retrieved = await sdk.requests.get(requestId);
if (retrieved) {
if (retrieved.request) {
sdk.console.log(`${retrieved.request.getId()}`);
sdk.console.log(`${retrieved.request.getCreatedAt()}`);
sdk.console.log(`${retrieved.request.getUrl()}`);
sdk.console.log(`${retrieved.request.getTls()}`);
sdk.console.log(`${retrieved.request.getPort()}`);
sdk.console.log(`${retrieved.request.getMethod()}`);
sdk.console.log(`${retrieved.request.getHost()}`);
sdk.console.log(`${retrieved.request.getPath()}`);
sdk.console.log(`${retrieved.request.getQuery()}`);
sdk.console.log(`${retrieved.request.getHeader('User-Agent')}`);
sdk.console.log(`${retrieved.request.getBody().toText()}`);
}
if (retrieved.response) {
sdk.console.log(`${retrieved.response.getId()}`);
sdk.console.log(`${retrieved.response.getCreatedAt()}`);
sdk.console.log(`${retrieved.response.getRoundtripTime()}`);
sdk.console.log(`${retrieved.response.getCode()}`);
sdk.console.log(`${retrieved.response.getHeader('Content-Type')}`);
sdk.console.log(`${retrieved.response.getBody().toText()}`);
}
}
}
}export async function run({ request, response, extra }, sdk) {
if (request) {
let requestId = request.getId();
let retrieved = await sdk.requests.get(requestId);
if (retrieved) {
if (retrieved.request) {
sdk.console.log(`${retrieved.request.getRaw().toBytes()}`);
sdk.console.log(`${retrieved.request.getRaw().toText()}`);
}
if (retrieved.response) {
sdk.console.log(`${retrieved.response.getRaw().toBytes()}`);
sdk.console.log(`${retrieved.response.getRaw().toText()}`);
}
}
}
}export async function run({ request, response, extra }, sdk) {
const page = await sdk.requests
.query()
.filter('req.host.eq:"example.com"')
.first(10) // Or .last()
.execute();
sdk.console.log(`Found ${page.items.length} matching pairs:`);
page.items.forEach(item => {
if (item.request) {
sdk.console.log(`${item.request.getRaw().toBytes()}`);
sdk.console.log(`${item.request.getRaw().toText()}`);
}
if (item.response) {
sdk.console.log(`${item.response.getRaw().toBytes()}`);
sdk.console.log(`${item.response.getRaw().toText()}`);
}
});
}Filtering Requests
export async function run({ request, response, extra }, sdk) {
let requestPath = request.getPath();
if (requestPath === '/api/user') {
sdk.console.log(`${response.getRaw().toBytes()}`);
sdk.console.log(`${response.getRaw().toText()}`);
}
}export async function run({ request, response, extra }, sdk) {
let responseCode = response.getCode();
if (responseCode === 200) {
sdk.console.log(`${request.getRaw().toBytes()}`);
sdk.console.log(`${request.getRaw().toText()}`);
}
}export async function run({ request, response, extra }, sdk) {
if (request) {
if (sdk.requests.inScope(request)) {
sdk.console.log(`${request.getHost()} is in scope.`);
} else {
sdk.console.log(`${request.getHost()} is out of scope.`);
}
}
}export async function run({ request, response, extra }, sdk) {
if (request) {
let matchesFilter = sdk.requests.matches(
'req.method.eq:"POST" AND req.path.cont:"/api/"',
request,
response
);
if (matchesFilter) {
sdk.console.log(`${request.getRaw().toBytes()}`);
sdk.console.log(`${request.getRaw().toText()}`);
if (response) {
sdk.console.log(`${response.getRaw().toBytes()}`);
sdk.console.log(`${response.getRaw().toText()}`);
}
} else {
sdk.console.log(`Request does not match the filter.`);
}
}
}Creating and Sending a Request
export async function run({ request, response, extra }, sdk) {
if (request) {
let spec = new RequestSpec('https://example.com/endpoint?parameter=value');
// Caido will infer the scheme, host, path, and query from the URL parameter.
// The default HTTP method is GET and requests without an explicit path will be made to the web root.
let resend = await sdk.requests.send(spec);
}
}Modifying and Sending a Request
export async function run({ request, response, extra }, sdk) {
if (request) {
let spec = request.toSpec();
let method = spec.setMethod('GET');
let path = spec.setPath('/endpoint');
let query = spec.setQuery('parameter=value');
let port = spec.setPort(80);
let host = spec.setHost('www.example.com');
let tls = spec.setTls(false);
let header = spec.setHeader('Custom-Header', '123ABC321XYZ');
let resend = await sdk.requests.send(spec);
}
}export async function run({ request, response, extra }, sdk) {
if (request) {
let spec = request.toSpec();
spec.removeHeader('If-None-Match');
let resend = await sdk.requests.send(spec);
}
}Adding or Modifying Request Body Data
export async function run({ request, response, extra }, sdk) {
if (request) {
let spec = request.toSpec();
let body = new Body('{"parameter":"value"}');
// The inclusion of the `updateContentLength` parameter is optional and its default value is `true`.
let options = {updateContentLength: true};
spec.setBody(body, options);
let resend = await sdk.requests.send(spec);
}
}export async function run({ request, response, extra }, sdk) {
if (request) {
let spec = request.toSpec();
let body = new Body([123, 34, 112, 97, 114, 97, 109, 101, 116, 101, 114, 34, 58, 34, 118, 97, 108, 117, 101, 34, 125]);
let options = {updateContentLength: true};
spec.setBody(body, options);
let resend = await sdk.requests.send(spec);
}
}export async function run({ request, response, extra }, sdk) {
if (request) {
let spec = request.toSpec();
let body = new Body(new Uint8Array([123, 34, 112, 97, 114, 97, 109, 101, 116, 101, 114, 34, 58, 34, 118, 97, 108, 117, 101, 34, 125]));
let options = {updateContentLength: true};
spec.setBody(body, options);
let resend = await sdk.requests.send(spec);
}
}Parsing JSON from Body Data
export async function run({ request, response, extra }, sdk) {
if (request) {
try {
let body = request.getBody();
sdk.console.log(`Length: ${body.length}`);
let jsonData = body.toJson();
sdk.console.log(`Username: ${jsonData.username}`);
sdk.console.log(`Password: ${jsonData.password}`);
sdk.console.log(`Role: ${jsonData.role}`);
} catch (error) {
sdk.console.error('Body is not valid JSON');
}
}
}export async function run({ request, response, extra }, sdk) {
if (response) {
try {
let body = response.getBody();
sdk.console.log(`Length: ${body.length}`);
let jsonData = body.toJson();
sdk.console.log(`Status: ${jsonData.status}`);
sdk.console.log(`User ID: ${jsonData.userId}`);
sdk.console.log(`Message: ${jsonData.message}`);
} catch (error) {
sdk.console.error('Body is not valid JSON');
}
}
}

Creating Replay Sessions
export async function run({ request, response, extra }, sdk) {
if (request) {
let session = await sdk.replay.createSession(request);
sdk.console.log(`Created replay session with ID: ${session.getId()}`);
}
}export async function run({ request, response, extra }, sdk) {
if (request) {
let collections = await sdk.replay.getCollections();
let session = await sdk.replay.createSession(request, collections[1]);
sdk.console.log(`Created replay session in ${collections[1].getName()}`);
}
}export async function run({ request, response, extra }, sdk) {
if (request) {
let collections = await sdk.replay.getCollections();
let targetCollection = collections.find(col => col.getName() === "Queries");
if (targetCollection) {
let session = await sdk.replay.createSession(request, targetCollection);
sdk.console.log(`Created replay session in ${targetCollection.getName()} collection.`);
} else {
sdk.console.log('Collection not found.');
}
}
}Findings
The findings interface provides methods for handling findings.
Creating Findings
export async function run({ request, response, extra }, sdk) {
if (request) {
let finding = {
title: `Request Monitor Passive Workflow.`,
description: `Request ${request.getId()} ${request.getMethod()} ${request.getPath()} to ${request.getHost()} was sent.`,
reporter: "Request Monitor",
request: request
};
await sdk.findings.create(finding);
}
}export async function run({ request, response, extra }, sdk) {
if (request) {
let finding = {
title: `Request Monitor Passive Workflow.`,
description: `Request ${request.getId()} ${request.getMethod()} ${request.getPath()} to ${request.getHost()} was sent.`,
reporter: "Request Monitor",
request: request,
dedupeKey: `monitor-${request.getHost()}`
};
let created = await sdk.findings.create(finding);
if (created) {
sdk.console.log('New finding created');
} else {
sdk.console.log('Finding already exists (deduplicated)');
}
}
}Obtaining Finding Data
// Active workflow selected via request context menu.
export async function run({ request, response, extra }, sdk) {
if (request) {
// Get finding for this request from "Request Monitor" reporter
let finding = await sdk.findings.get({
reporter: "Request Monitor",
request: request
});
if (finding) {
sdk.console.log(`Finding ID: ${finding.getId()}`);
sdk.console.log(`Title: ${finding.getTitle()}`);
sdk.console.log(`Description: ${finding.getDescription()}`);
sdk.console.log(`Reporter: ${finding.getReporter()}`);
sdk.console.log(`Request ID: ${finding.getRequestId()}`);
sdk.console.log(`Dedupe Key: ${finding.getDedupeKey()}`);
} else {
sdk.console.log('No finding found for this request from Request Monitor');
}
}
}export async function run({ request, response, extra }, sdk) {
const result = await sdk.graphql.execute(`
query GetMostRecentFinding {
findings(first: 1, order: { by: CREATED_AT, ordering: DESC }) {
edges {
node {
id
title
description
reporter
createdAt
}
}
}
}
`);
if (result.data?.findings?.edges?.length > 0) {
const recentFinding = result.data.findings.edges[0].node;
sdk.console.log(`Finding ID: ${recentFinding.id}`);
sdk.console.log(`Title: ${recentFinding.title}`);
sdk.console.log(`Description: ${recentFinding.description}`);
sdk.console.log(`Reporter: ${recentFinding.reporter}`);
sdk.console.log(`Created At: ${recentFinding.createdAt}`);
} else {
sdk.console.log('No findings found');
}
}
Projects
The projects interface returns data about your Caido projects.
Obtaining Project Data
export async function run({ request, response, extra }, sdk) {
let currentProject = await sdk.projects.getCurrent();
sdk.console.log(`Project ID: ${currentProject.getId()}`);
sdk.console.log(`Version: ${currentProject.getVersion()}`);
sdk.console.log(`Current Project: ${currentProject.getName()}`);
sdk.console.log(`Data Storage Location: ${currentProject.getPath()}`);
sdk.console.log(`Status: ${currentProject.getStatus()}`);
}Environments
The env interface provides methods for handling environment variables across the environments in your project.
Set an Environment Variable
export async function run({ request, response, extra }, sdk) {
if (response) {
let body = response.getBody();
let jsonData = body.toJson();
// Set userId in response body as environment variable.
// By default, it will be set in the Global environment.
// Use env: to specify a custom environment.
await sdk.env.setVar({
name: 'USER_ID',
value: jsonData.userId.toString(),
secret: false,
global: true
});
sdk.console.log(`User ID ${jsonData.userId} saved to Global environment.`);
}
}Obtain Environment Variable Data
export async function run({ request, response, extra }, sdk) {
let variables = sdk.env.getVars();
sdk.console.log(`Found ${variables.length} environment variables:`);
variables.forEach(variable => {
sdk.console.log(`Name: ${variable.name}`);
sdk.console.log(`Value: ${variable.value}`);
sdk.console.log(`Is Secret: ${variable.isSecret}`);
sdk.console.log('---');
});
}Use an Environment Variable
export async function run({ request, response, extra }, sdk) {
if (request) {
let apiKey = sdk.env.getVar('API_KEY');
if (apiKey) {
let spec = request.toSpec();
spec.setHeader('Authorization', `Bearer ${apiKey}`);
let result = await sdk.requests.send(spec);
if (result && result.request) {
sdk.console.log(`${result.request.getRaw().toText()}`);
}
if (result && result.response) {
sdk.console.log(`${result.response.getRaw().toText()}`);
}
} else {
sdk.console.log('API_KEY not found.');
}
}
}Scopes
The scope interface provides methods for handling scope presets in your project.
Obtaining Scope Preset Data
export async function run({ request, response, extra }, sdk) {
let scopes = await sdk.scope.getAll();
scopes.forEach(scope => {
sdk.console.log(`Scope: ${scope.name}`);
});
}export async function run({ request, response, extra }, sdk) {
let scopes = await sdk.scope.getAll();
scopes.forEach(scope => {
sdk.console.log(`Scope Name: ${scope.name}`);
sdk.console.log(`ID: ${scope.id}`);
sdk.console.log(`Allowlist: ${JSON.stringify(scope.allowlist)}`);
sdk.console.log(`Denylist: ${JSON.stringify(scope.denylist)}`);
sdk.console.log('---');
});
}Updating a Scope Preset
export async function run({ request, response, extra }, sdk) {
if (request) {
let host = request.getHost();
// Check if host contains "cdn".
if (host.includes('cdn')) {
let scopes = await sdk.scope.getAll();
// Find the scope preset named "Target".
let targetScope = scopes.find(scope => scope.name === "Target");
if (targetScope) {
if (!targetScope.denylist.includes(host)) {
let updatedDenylist = [...targetScope.denylist, host];
const result = await sdk.graphql.execute(`
mutation UpdateScope($id: ID!, $input: UpdateScopeInput!) {
updateScope(id: $id, input: $input) {
scope {
id
name
denylist
}
}
}
`, {
id: targetScope.id,
input: {
name: targetScope.name,
allowlist: targetScope.allowlist,
denylist: updatedDenylist
}
});
if (result.data?.updateScope?.scope) {
sdk.console.log(`Added ${host} to Target scope denylist`);
} else if (result.errors) {
sdk.console.error(`Error updating scope: ${JSON.stringify(result.errors)}`);
}
} else {
sdk.console.log(`${host} already in denylist`);
}
} else {
sdk.console.error('Target scope not found');
}
}
}
}
Additional Input
The Extra (map) configuration provides additional data as input.
Referencing Output of an Upstream Node
To include the output data of an upstream node click on the button to the right of Extra (map) and type in a key name.
Then, click on the button to the right of the key and select the output data alias of the upstream node.
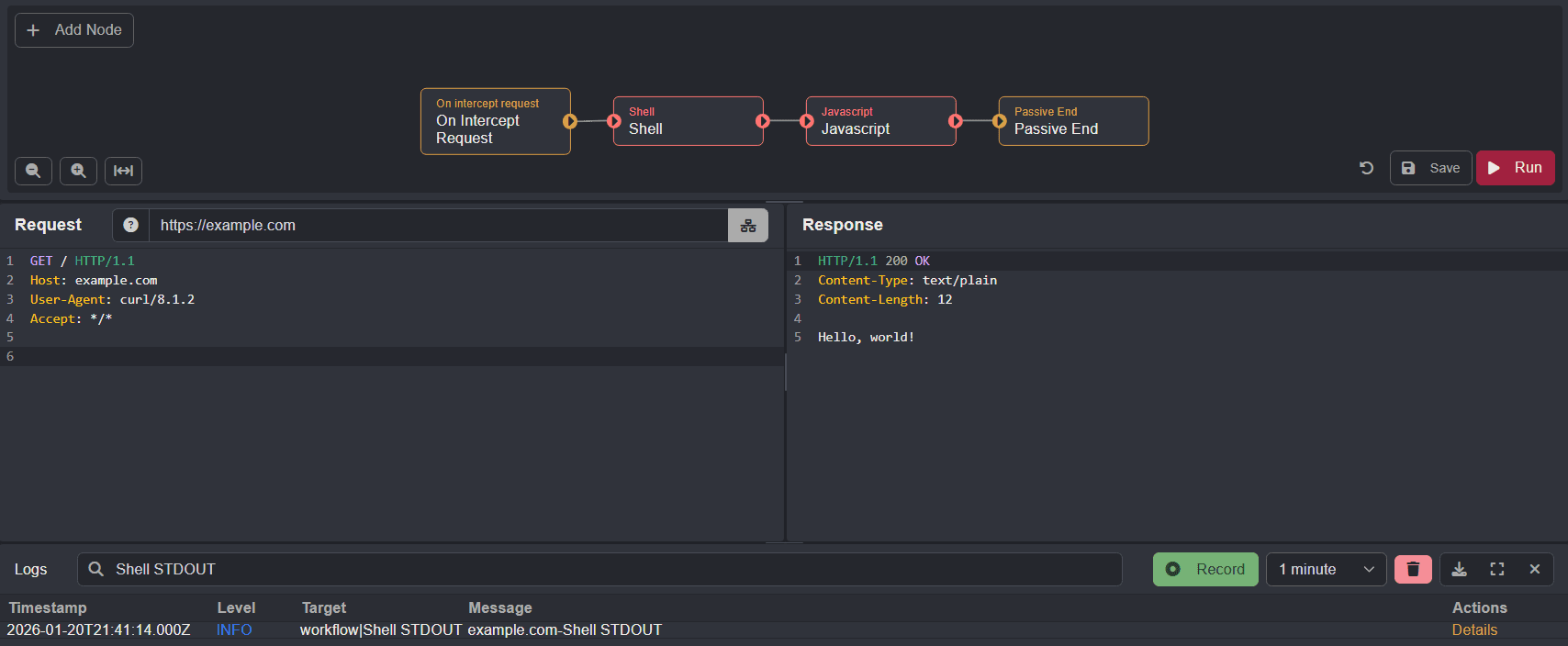
For example, to use the output of a Shell node (in this case echo 'Shell STDOUT') the configuration will resemble:
The data can then be referenced as a property of the extra input parameter (in this case extra.stdout):
export async function run({ request, response, extra }, sdk) {
if (request) {
let host = request.getHost();
let additional = sdk.asString(extra.stdout);
sdk.console.log(`${host}-${additional}`);
}
return { data: null, extra };
}
Static Data
To include additional static data click on the button to the right of Extra (map) and type in a key name.
Then, click on the button to the right of the key and select the data type from the drop-down menu.
For example, to use elements in an array (in this case strings B and C) the configuration will resemble:

The data can then be referenced as a property of the extra input parameter (in this case extra.elements[0] and extra.elements[1]):
/**
* @param {NodeInput} input
* @param {SDK} sdk
* @returns {MaybePromise<NodeResult | Data>}
*/
export function run({ data, extra }, sdk) {
let input = sdk.asString(data);
let first = sdk.asString(extra.elements[0]);
let second = sdk.asString(extra.elements[1]);
sdk.console.log(`Additional static data concat: ${input}-${first}-${second}`);
return {
data: `${input}-${first}-${second}`,
extra
};
}
